库存预警
库存预警也叫安全库存,在系统中包括最大库存(上限)、最小库存(下限)两个值,通常最小库存预警用的比较多;安全库存值可以按总量、每个仓库的数量分别预警;支持单个货品设置库存上下限或批量导入库存上下限。


库存周转率
当系统使用一段时间后,基于历史数据,【库存周转率】报表会分析出货品的月平均消耗量,可以按满足一段时间的消耗量作为预警值(比如物品采购需要1个月,那么库存下限至少是1~2月的平均消耗量),即可在平均月消耗量的基础上按一定比例批量设置货品的库存下限。

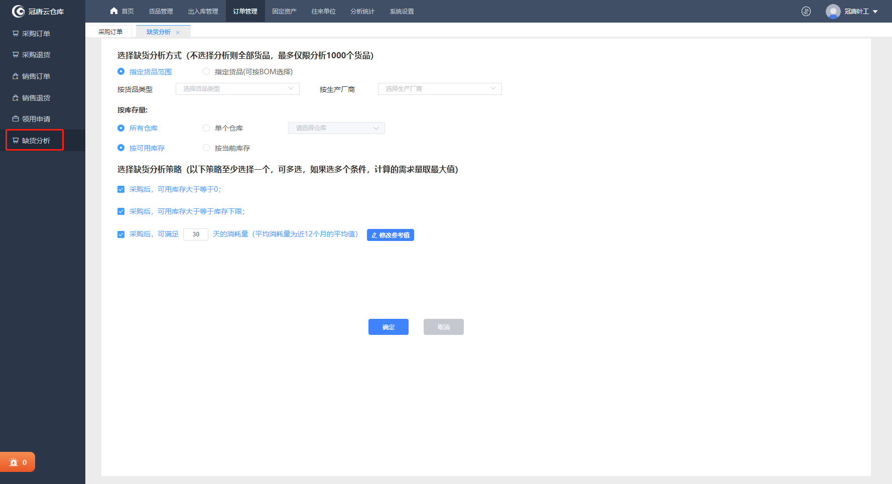
缺货分析
【缺货分析】,解决补货时通过系统完成分析确定采购量。Tips:可用库存与实际库存的区别,可用库存计算公式支持自定义,指当前的部分库存已经锁定,尚未实际出库的数量(也可以加上即将采购到货的数量),可以防止系统内订单之间的库存数量被挪用。实际库存指的是当前货品的库存。
首先分两种情况,一种是直接对某些物品分析,另一种是当前要生产某些成品,按BOM表计算所需原料并分析。
再针对物品的可用库存或实际库存进行分析。分析时,根据需求选择下面的3个分析策略:
1.采购后,可用库存大于等于0,即采购后,库存满足下单量,一般用于按需采购的情况
2.采购后,可用库存大于等于库存下限,即采购后,库存满足下单量的情况下,还可以按库存下限库存一些货品在仓库。
3.采购后,可满足x天的平均消耗量,且消耗量可以自定义时间段。
若同时勾选,系统将同时考虑,以计算出的最大值计算出采购量。

分析完成后,即可勾选物品可以一键生成采购订单。Tips:每个物品均会显示分析后的采购原因。
